참고 : netmanias 기술문서
[DHCP 기본 동작]
IP 할당(임대) 절차
DHCP에게 일정 시간동안 IP를 임대하기 위한 과정이다.
단말 입장에서 DHCP를 찾고아 할당 가능 여부를 공유받은 뒤, 할당 요청을 하고 허락 신호를 받으면 IP할당 완료가 된다.
1. DHCP 서버 찾기 (DHCP Discover - Broadcast)
2. 응답 및 할당 가능 IP 범위 제공 (DHCP Offer - Broadcast )
3. 특정 IP 할당 요청 (DHCP Request - Broadcast )
-> 이부분에서 Broadcast 하는 이유는, 2개 이상의 DHCP 서버가 있을 시 선택받지 못한 DHCP 서버에서는
해당 정보를 지우기 위함
4. 할당 허락 및 임대기간 제공 (DHCP Ack - Unicast)
5. 할당 완료

IP 임대 연장 절차
1. 연장 허락 요청 신호 (DHCP Request)
2. 요청 수락 신호 (DHCP Ack)
3. 연장 완료
IP 반납 절차
1. 반납 요청 (DHCP Release)
2. 반납 완료
DHCP 프로세스 요약

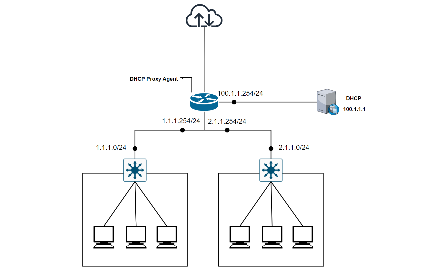
[Proxy Agent]
구성도

DHCP Relay Agent와는 다르게 Proxy는 Client와 Server의 역할을 하며 DHCP Identifier 필드를 변경해주어 NAT 식으로 통신한다. 즉, 모든 단말들은 DHCP Proxy Agent가 DHCP 서버라고 인지하고 통신하고, DHCP 서버는 Proxy Agent가 단말이라고 인식한다.
※ DHCP Proxy Agent : 외부에 있는 DHCP와 내부로의 중개역할을 해준다.
보안 기능
단말의 DHCP 서버의 MAC을 알기위해 ARP Request를 전송하는데, 이때 IP-to-MAC Binding Table에 해당 단말의 MAC 정보를 반영하여 추가한다. 이런 특징이 있기 때문에 허가되지 않은 공격 PC가 DHCP를 요청 할 때 추가되지 않은 MAC주소로 판단되어 ARP Reply를 전송하지 않는다. 결국, 공격 PC에서는 인터넷에 엑세스 할 수가 없다.

하지만, Proxy Agent인 Default Gateway의 MAC 주소를 알 수 만 있다면, DHCP 보안은 무력화 될 것이다. 그래서 BRAS(Broadband Remote Access Server)라는 장비를 도입하는 드으이 다양한 보안 강화 기술들이 발전되고 있다.
'네트워크,클라우드' 카테고리의 다른 글
| AWS Compute & Container & Severless & Storage (2) | 2024.10.13 |
|---|---|
| IXIA 계측기 활용법 (CC/CPS/Throughput) (1) | 2024.05.14 |
| 프로토콜 이론 (0) | 2024.05.14 |
| Docker를 활용한 openLDAP 서버구축 방법 (0) | 2024.05.13 |
| ESP 패킷 복화하는 방법 (VPN) (0) | 2024.05.13 |
IT/네트워크/보안